The JSon Query Designer allows complex JSon Queries to be executed against a JSon Data Source.
The Designer shows a logical view of the JSon Data in a tree-view and the JSon Query Commands provides the means to extract and manipulate Data.

Data can be queried using JSon Query Commands and the Data Results viewed.
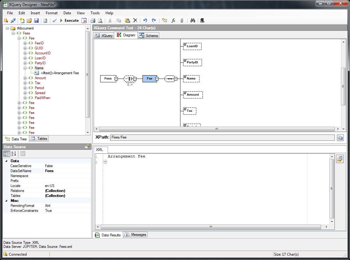
XSD Diagrams
XSD Diagrams allow a visual representation of the Data Schema. Click the Diagram tab and expand out the Diagram elements to show the structure of the Data Schema.

The XPath expression for the current element is shown in the XPath navigation bar. Elements can also be navigated using the navigation buttons.
Report Namespaces
Report Namespaces are used for providing uniquely named elements and attributes and is a mechanism to avoid name conflicts by differentiating elements or attributes within an XML document that may have identical names, but different definitions. If the Report Data Source contains Namespaces they can be applied to the XQuery Processor.

To add Namespaces open the Report properties and select Namespaces from the property page. Add a Namespace, Prefix and URI to the Collection Editor to reflect the Namespaces in the XML Data Source.
